Integrated Document Access (IDA) is a document management system that offers:
- A patented approach to document access and business integration.
- Control of user access to documents independent of directory access control lists.
- Seamless integration into the client’s document servers, databases, Microsoft Office add-ins and web applications.
IDA is adaptive, scalable and lightweight. It is built to the requirements of each user after an initial consultation. We can customize an effective solution for business rules of any complexity and for all environments. We can also integrate IDA into an existing document management system.
- IDA offers a desktop and web based solution to centralizing access to documents, restricting access to documents, enabling document searches, managing versions of documents, and maintaining details of document usage.
- Documents on document servers can only be accessed by the document management system.
- Documents are related in a database to virtual paths and filenames.
- Users see the virtual paths and filenames on the front end.
- When a user opens a file, the file is copied from the document server to a location on the user’s machine using the virtual path and filename.
- In the database, documents are associated with Base IDA Folders, and users are given entitlement to these Base Folders.
- Users only see the documents on the front end that they are entitled to, and have no knowledge of and cannot login to the document servers.
- IDA can be accessed from MsOffice applications, from a desktop application or from an Intranet.
- There are menu items in Microsoft Word, Excel and PowerPoint for IDA open, save as and check-in routines.
- The menu items can replace the default FileOpen, FileSaveAs and FileClose items, or be used in conjunction with them.
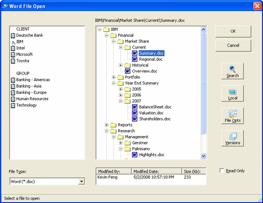
- A standard File Selection view is used for both Open and SaveAs calls in all applications.
- This view lists Base Folders to the left, with a tree for the folders/files of the selected Base Folder to the right.
- The view has buttons for access to local files and mapped drives, for File Search and for Versions, as well as a button that allows the creation, deletion and renaming of a selected folder or file.

- Selecting a Group or Company in the left box populates a tree of folders and files on the right side.
- Selecting a file displays details about the selected file below the tree.
- The displayed files can be filtered by file type. The default is the file type of the application.
- If the user chooses to open “IBM\Financial\Market Share\Current\ Summary.doc”, the file is copied from the document server to the user’s machine.
- The database is updated to show that the document is currently checked out by the user.
- When the file is closed, the document is returned to the document server, and deleted from the local machine. The database is updated to show that the document is no longer checked out.

- Selecting a Group or Company displays a tree of folders and files associated with the selection.
- Right clicking a folder on the tree allows the user to create a new folder beneath the selected folder.
- The user selects a folder and supplies a filename. The file type selected determines the file extension, unless the user supplies a file extension.
- The user can alternatively select a file to be overwritten.
- After providing a filename, the user sees the New File Details form and supplies additional information about the document.

- The details of the screen will facilitate retrieval of files and reporting.
- A new file is created in the local directory and copied to the document server.
- The filename on the server can be determined by any algorithm that the server administrator supplies, or can match the local path and name.
- The database has a record of the document, it’s local path and name, the document server, the actual server path and name, the creator and the time of creation.
- The database also has a record of the details provided via the New File Details screen.
- When a file is closed, it remains checked out on the local machine. The user can access all checked out files on the local machine from the Open Checked Out File item on the File menu.
- When the user has finished working on the file, the Ida Return item on the File menu item copies the document to the document server and deletes it from the local machine. The database is updated to indicate that the file is no longer checked out, and to mark the time that the file was returned to the server.
- If the document is flagged for versioning, the previous version of the file will be copied to the server used for versions. If the document is flagged for indexing for full text search, the database will be updated so that the indexing batch job will index a copy of the document the next time the batch job runs.

- The search criteria reflect the information associated with a file in the database, including the details provided on the New File Details screen when the file was created.
- This information will be unique to your business.
- Any combination of criteria can be used to search for a file.
- Full text search is available.

- Any document can be flagged so that a version of the file will be created whenever a new version is checked in.
- Selecting a file and clicking on the Versions button brings up a screen with all versions of the file listed.
- Any relevant details about the version can be displayed.
- The user can select a version and open it for viewing (read only mode).
- Desktop access to Integrated Document Access offers the same functionality and uses the same screens as Ms Office access.
- Files from all applications, not just Word, Excel and PowerPoint, can be opened, created and returned to the server.
- Files that are not in the IDA system can be opened and saved into the system.
- Administrative functions can be accessed. These functions include the management of user access to root level folders, the association of documents with secondary root level folders, and the management of document level security. Administrative functions also include setting document level properties for whether a document should have versions created on check in, and whether a document should be indexed for full text search.
- The following pages show the entry screen for IDA Desktop, a Desktop Open screen and the Admin functions screen.



- Users are assigned access to Base Folders. Documents are associated with Base Folders. A user sees the documents associated with the Base Folders that the user is permissioned for.
- The User Access screen, shown on the following slide, allows administrators to assign users access to base folders at a selected security level.
- The screen lists all the Base Folders and all the users. Selecting a user lists the Base Folders that the user is currently permissioned for, and the security level, in the box to the right.
- The administrator selects a user, a Base Folder and a security level, hits the Add Access button and the user is now permissioned for that Base Folder at that security level.
- User access can also be set directly at the database level.

Document Level Security Access:
- Security level access can be set at the document level. Only users permissioned for the base folder at the new document security level will be able to see the file.
- So for the AFP base folder, Johnson and Feng might have editable access, while Amato has confidential access.
- If an administrator sets the document security level to Confidential for a document under the AFP base folder, only Amato will be able to see the particular document. Johnson and Feng will not.
- Document level security access can also be set directly at the database level.

- Ida Web provides the same functionality as Ida Desktop - access to all files, the ability to create new files, the option to enter a non-Ida file into Ida, File Search and an Administrative functions page.
- Both Ida Web and Ida Desktop can be extended to offer views of the data in the system –details of document access, details of documents edited by a user or group of users, statistics on usage, any details relevant to your business.
- Ida offers you seamless integration of a document management system into your Ms Office environment, your suite of desktop applications and your Intranet.
- IDA works with your document servers. Servers are shielded from the users, and files can be moved from one server to another or moved within a server without affecting users.
- Ida works with your database servers. It only needs a database on an existing Sql or Sybase Server.
- Ida adapts to your business. Base Folders may be accounts, projects, divisions – anything that you organize your business around.
- You get full security around who can access which documents.
- You get familiar screens and optimal performance when creating and opening files.
- The tree on the File Selection form allows for the creation of a network of folders and subfolders under a Base Folder, making it easy for you to group and locate documents.
- All files that a user has access to can be easily searched.
- All designated versions of a file are available.
- All file access is logged.
- The code behind IDA is lightweight and easily extended by your developers and consultants.
- A demo can be built for your company following an initial consultation.
- Given the core business rules around document access, and details about existing databases and Microsoft Office tools, the demo will give you a feel for how Ida could work for your firm.